Identifying Untapped Retail Opportunities: A Geospatial-Retail Analysis for Tesco in Leeds, UK
Skills
About this project
Identifying Untapped Retail Opportunities: A Data-Driven Analysis for Tesco in Leeds
Introduction
In an effort to support Tesco’s strategic market expansion within the city of Leeds, this project uses consumer expenditure and store performance data to identify high-opportunity zones where Tesco has limited or no presence. The project simulates a stakeholder scenario, where the objective is to uncover areas with latent demand to guide Tesco’s retail location decisions.
Objective
To identify underserved demand zones in Leeds where Tesco’s store presence is disproportionately low compared to consumer spending, and to provide actionable insights for store placement, localized strategy, and retail planning.
Methodology
- Data Sources: University of Leeds, School of Geography - Public retail flow data, spatial datasets, and demographic statistics were used to simulate Tesco’s current market penetration.
- Tools Used: Excel, Power BI, SQL for data cleaning, querying, and spatial mapping.
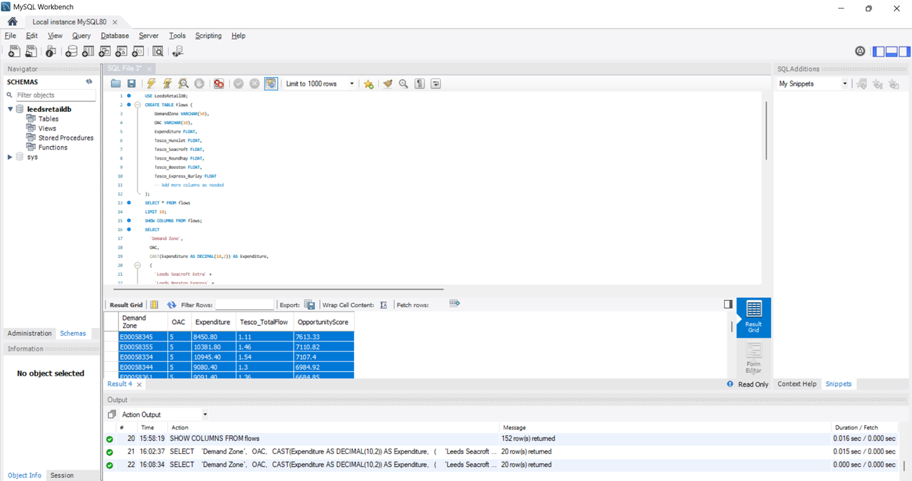
- Analytical Approach: I performed SQL-based data transformation to compute total Tesco flow across outlets and calculated opportunity scores by normalizing expenditure-to-flow ratios.
- Spatial Enrichment: Using latitude and longitude coordinates, demand zones were geocoded to provide map-level insights into whitespace gaps.
- Dashboarding: Built a Power BI dashboard with key visuals including whitespace hotspots, top underserved zones, and opportunity decomposition charts.
SQL Workflow Summary – Tesco Whitespace Opportunity Analysis
In this project, I used SQL to clean, structure, and extract key insights from a complex retail flow dataset containing expenditure data and Tesco outlet interactions across Leeds.
Key Findings
- Identified 20 demand zones in Leeds with high consumer spending but low Tesco flow.
- Top 3 underserved areas showed >40% whitespace opportunity, suggesting prime locations for potential expansion.
- Areas such as Hunslet and Guiseley had favorable expenditure levels yet remained underpenetrated.
- Segments with low loyalty retention were cross-mapped with spatial gaps to prioritise targeting.
- Decomposition analysis showed that Opportunity Score was most influenced by Tesco Flow and Expenditure ratio.
Recommendations
- Tesco should prioritise setting up smaller-format stores or Express formats in the top 5 whitespace zones.
- Deploy targeted promotions in zones with moderate flow but high demographic alignment.
- Use the Opportunity Score index to prioritize store expansion feasibility studies.
- Enhance local marketing in zones where spend is high but competitive penetration is rising.
- Continue layering demographic enrichment to fine-tune outreach strategies.
Dashboard Highlights

- Scatter plot: Opportunity Score vs Tesco Flow (color-coded by area)
- Decomposition Tree: What drives Opportunity Score (explained by Flow, Spend, Area)
- Donut Chart: Spend Distribution by Category (sourced from local consumption profiles)
- Map Visual: Geospatial clustering of underserved zones (with circle sizes for flow volume)
- Cards: ‘Missed Opportunity Zone’, ‘Top Underserved Areas’, ‘Total Whitespace Score’
Tools & Skills Applied
- Power BI: Dashboarding, Map Visuals, KPI Cards, Decomposition Trees
- SQL: Data Transformation, Aggregation, Ratio Calculation, Joins
- QGIS: Mapping Demand Zones, Spatial Validation
- Business Thinking: Whitespace Sizing, Opportunity Indexing, Competitor Gap Analysis
Project Impact (Simulated)
This personal project replicates how a business analyst would support Tesco’s retail strategy by combining SQL, spatial insights, and business reasoning to flag overlooked yet high-spending consumer zones. It shows my ability to work with complex datasets and build practical, stakeholder-relevant recommendations.